İts Üretim Bildirimi
Serbest İTS Bildirimi Ekranında 'Üretim' Bildirimi Nasıl Yapılır

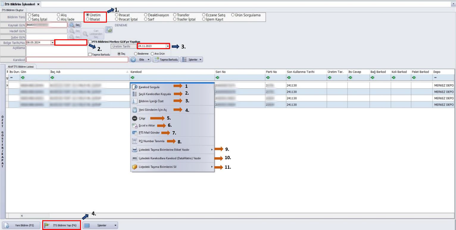
- Üretim bildirimi, üretilen ürünlerin İlaç Takip Sistemi'ne (İTS) doğru şekilde kaydedilmesini sağlar. Bu işlem, üretilen ürünlerin takibini ve izlenebilirliğini temin ederek, yasal düzenlemelere uyumun sağlanmasına ve üretim süreçlerinin doğru bir şekilde izlenmesine yardımcı olur.
Üretim Bildirimi İşlemleri:
- Bildirilecek ürünler listeye alındıktan sonra, menüden Üretim alanı seçilir.
- Belge numarası yazılır.
- Ürünlerin üretim tarihi seçilir.
- İTS bildirimi yapılarak üretim gerçekleştirilir.
İTS Serbest Ekranında: Herhangi bir bildirimde, listeye sağ tık yapıldığında işlem yapılabilir.
- Karekod Sorgulama ; Görselde olduğu gibi, sorgulanan karekodun son durumunu detaylı bir şekilde gösterir.

- Listede seçtiğiniz karekodları kopyalar.

- Bildirim İçeriği Özet ; Yapılan bildirimin detayını getirir; istenirse Excel'e aktarılabilir.

-
Listede Bildirimi Yapılıp Başarılı İşareti Olan Ürünler: Yeni gönderim için açılır. Örneğin, listedeki ürünlere alış yapılmış ve başarılı işareti gelmişse, yeni gönderim için açıp başarılı işaretleri kaldırılır, sonrasında satış yapılabilir.
-
Çıkar: Karekodun üzerine sağ tık yapılıp ‘Çıkar’ alanına tıklanırsa karekod listeden çıkarılır.
-
Excel'e Aktar: Liste Excel'e aktarılır.
-
PTS Maili Gönder: Bildirim sonrasında PTS gönder yapıldıktan sonra sistemde tanımlı olan maile bildirime dair PTS paketi gönderilir.
-
PO Number Tanımla: Purchase Order (PO) numarası, alıcının satıcıya gönderdiği ve belirli bir ürün veya hizmetin satın alınmasını resmileştiren bir belgedir. Bu belge, siparişin detaylarını içerir ve genellikle siparişin miktarını, tutarını, niteliğini, yükleme tarihini, alıcı ve satıcı bilgilerini, ödeme ve teslim şartlarını içerir. PO numarası, her sipariş için benzersiz bir tanımlayıcıdır ve alıcı ile satıcı arasında iletişim ve takip için kullanılır. Alıcılar tarafından gönderilen PO, satıcının kabul etmesiyle yasal bir bağlayıcı sözleşme haline gelir.
-
Listedeki Taşıma Birimlerine Etiket Yazdır: Listedeki taşıma birimine etiket almak için (koli-bağ-palet) etiket yazdırılır.

-
Listedeki Karekodlara Karekod (Data Matrix) Yazdır : Listedeki karekodlara etiket yazdırma işlemi yapılır.
-
Listedeki Taşıma Birimlerini Sil: Listedeki taşıma etiketlerini (Koli, Bağ, Palet) toplu olarak silmek için işlem yapılır.

Bildirim ekranında aşağı kısımda bulunan İşlemler Alanı:

- PTS Dosyası Hazırlama: Kendi bilgisayarınıza PTS dosyasının oluşması için gereklidir.
- PTS Dosyası Gönder: Bildirimi yaptığınız paketi karşı firmanın görmesi için gereklidir.
- Listeyi Kaydet: Oluşturulan listenin kaydedilerek daha sonra kullanılmasını sağlar.